> 設定編(詳細設定) > 設定ツールを使う > サーバーの設定をする
サーバーの設定をする
レコーディングサーバーを設定する
ストレージ設定・ネットワーク設定をする
情報

|
付番 |
項目 |
設定値 |
内容 |
|---|---|---|---|
|
1 |
名前 |
VR-X9100 |
レコーディングサーバーの名前を設定します。 名前を変更すると、設定ツール"Management Client"で一括変更されます。 |
|
2 |
説明 |
― |
レコーディングサーバーに関する説明を入力します。 |
|
3 |
ホスト名 |
X9100-******(ライセンスコードの下6桁の文字列) |
レコーディングサーバーのホスト名が表示されます。 |
|
4 |
ローカルWebサーバーアドレス |
http://x9100-******:7563/ |
レコーディングサーバーのWebサーバーローカルアドレスが表示されます。 |
|
5 |
Webサーバーアドレス |
― |
レコーディングサーバーのインターネット上のパブリックアドレスが表示されます。 |
|
6 |
タイムゾーン |
(UTC+09:00)大阪、札幌、東京 |
選択されているタイムゾーンが表示されます。 |
|
7 |
プレビュー |
― |
本機に登録されたカメラのライブ映像が表示されます。 |
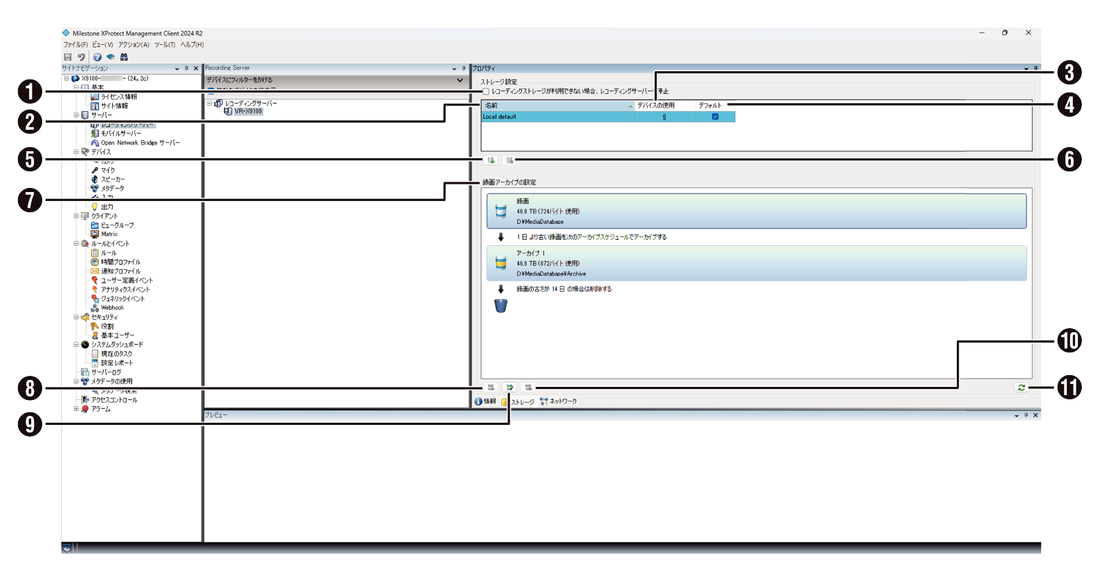
ストレージ

|
付番 |
項目 |
設定値 |
内容 |
|---|---|---|---|
|
1 |
レコーディングストレージが使用できない場合、レコーディングサーバーを停止 |
チェック チェックなし |
チェックを付けると、レコーディングストレージが使用できない場合に、レコーディングサーバーを停止します。 |
|
2 |
名前 |
Local Default |
レコーディングストレージの名前が表示されます。 |
|
3 |
デバイスの使用 |
― |
レコーディングストレージで使用しているデバイスの個数が表示されます。 クリックすると詳細表示が表示されます。 |
|
4 |
デフォルト |
チェック チェックなし |
チェックを付けると、選択したストレージをデフォルトで使用します。 |
|
5 |
レコーディングストレージの追加 |
― |
新規でストレージを追加します。 |
|
6 |
レコーディングストレージの削除 |
― |
選択したレコーディングストレージを削除します。 |
|
7 |
録画アーカイブの設定 |
― |
データベースやアーカイブの使用状況、設定が表示されます。 |
|
8 |
アーカイブの追加 |
― |
新規で設定したレコーディングストレージにアーカイブを設定します。 |
|
9 |
レコーディングストレージの編集 |
― |
選択したストレージおよび録画の設定、またはアーカイブの設定の編集を行ないます。
|
|
10 |
アーカイブの削除 |
― |
選択したアーカイブを削除します。 |
|
11 |
情報の更新 |
― |
ストレージ設定を最新の状態に更新します。 |
[設定値]の太字は初期値です。
ネットワーク

|
付番 |
項目 |
設定値 |
内容 |
|---|---|---|---|
|
1 |
外部アクセスを有効にする |
チェック チェックなし |
チェックを付けると、インターネットからの外部アクセスを有効にします。 |
|
2 |
外部アドレス |
― |
外部(パブリック)のIPアドレスを指定します。 |
|
3 |
外部ポート |
― |
外部(パブリック)ポートを指定します。 |
|
4 |
ローカルIP範囲 |
― |
監視システムがローカルネットワークからの通信であると認識できるローカルIP範囲のリストを定義します。 |
[設定値]の太字は初期値です。
登録されているデバイスのPTZ 機能・イベントを設定する
ハードウェア - 情報

|
付番 |
項目 |
設定値 |
内容 |
|---|---|---|---|
|
1 |
名前 |
― |
ハードウェアの名前を設定します。名前を変更すると、Management Clientで一括変更されます。 |
|
2 |
説明 |
― |
ハードウェアの説明を入力します。 |
|
3 |
モデル |
― |
ハードウェアのモデル名が表示されます。 |
|
4 |
シリアル番号 |
― |
ハードウェアのシリアル番号が表示されます。 |
|
5 |
ドライバ |
― |
ハードウェアへの接続を処理しているドライバが表示されます。 |
|
6 |
アドレス |
― |
ハードウェアのIP アドレス、またはホスト名が表示されます。 |
|
7 |
MACアドレス |
― |
ハードウェアのMAC アドレスが表示されます。 |
|
8 |
ファームウェアのバージョン |
― |
デバイスのファームウェアのバージョンが表示されます。 |
|
9 |
最後に変更したパスワード |
― |
最後にパスワードを変更したときのタイムスタンプが表示されます。 |
|
10 |
ハードウェアデータの最終更新日 |
― |
最後にハードウェア情報が更新されたときのタイムスタンプが表示されます。 |
ハードウェア - 設定

|
付番 |
項目 |
設定値 |
内容 |
|---|---|---|---|
|
1 |
名前 |
― |
ハードウェアの設定を確認または編集できます。 ハードウェアの種類によっては、設定タブの内容がまったく表示されないか、または読み取り専用の場合があります。設定をデフォルト以外の値に変更した場合は、値が太字で表示されます。 |
ハードウェア -PTZ

|
付番 |
項目 |
設定値 |
内容 |
|---|---|---|---|
|
1 |
デバイス |
― |
デバイス名が表示されます。 |
|
2 |
PTZを有効化 |
チェック チェックなし |
チェックを付けると、ビデオエンコーダーのPTZ(パン/チルト/ズーム)を有効にします。 |
|
3 |
PTZデバイスID |
― |
PTZデバイスIDが表示されます。 |
|
4 |
COMポート |
COM1 COM2 |
ビデオエンコーダーのCOMポートを選択します。 |
|
5 |
PTZプロトコル |
なし 絶対的 相対的 |
使用する位置スキームを選択します。 絶対的:オペレータがカメラのPTZ制御を使用すると、固定位置(カメラのホーム位置)に対して相対的にカメラが調整されます。 相対的:オペレータがカメラのPTZ制御を使用すると、現在の位置に対して相対的にカメラが調整されます。 |
[設定値]の太字は初期値です。
ハードウェア - イベント

|
付番 |
項目 |
設定値 |
内容 |
|---|---|---|---|
|
1 |
設定済みイベント |
― |
設定したイベントが表示されます。 |
|
2 |
追加したイベントの設定 |
― |
イベントの詳細を設定します。表示される項目はイベントごとに異なります。 |
|
3 |
追加 |
― |
選択ウィンドウからイベントを設定します。システムイベントと一部のデバイスではイベントをトリガーするように設定することができます。 |
|
4 |
削除 |
― |
設定済みのイベントから削除したいイベントを選択し、イベントを削除します。 |
|
5 |
情報 |
― |
選択したイベントの情報を表示します。 |
モバイルサーバーを設定する
サーバーの接続・パフォーマンス・通知を設定する
一般

|
付番 |
項目 |
設定値 |
内容 |
|---|---|---|---|
|
1 |
サーバーへの接続: |
― |
サーバーへの接続状態を表示します。 |
|
2 |
サーバーはインターネット経由でアクセスできます: |
― |
インターネット経由アクセスの可否を表示します。 |
|
3 |
サーバー名 |
― |
モバイルサーバーの名前を設定します。 |
|
4 |
説明 |
― |
モバイルサーバーに関する説明を入力します。 |
|
5 |
モバイルサーバー |
― |
現在選択中のモバイルサーバーの名前を確認します。 |
|
6 |
XProtect Web Clientを有効にします |
チェック チェックなし |
チェックを付けると、Web Clientを有効にします。 |
|
7 |
XProtect Mobile クライアントの、「すべて」のカメラビューを有効化します |
チェック チェックなし |
チェックを付けると、すべてのカメラビューを有効にします。 |
|
8 |
アクションを有効(出力およびイベント) |
チェック チェックなし |
チェックを付けると、アクションを有効にします。 |
|
9 |
音声入力を有効化 |
チェック チェックなし |
チェックを付けると、音声入力を有効にします。 |
|
10 |
プッシュ・トークを有効化 |
チェック チェックなし |
チェックを付けると、プッシュ・トークを有効にします。 |
|
11 |
モバイルサーバーへのビルトイン管理者のアクセス権限を却下 |
チェック チェックなし |
チェックを付けると、モバイルサーバーサーバーへのビルトイン管理者のアクセス権限を却下します。 |
|
12 |
ログファイルの場所 |
C:\ProgramData\Milestone\XProtectMobile Server\Logs |
ログファイルの保存場所を表示します。 |
|
13 |
ログの保存期間 |
3 |
ログファイルの保存期間を表示します。 |
|
14 |
設定のバックアップ |
― |
設定されている設定をインポートで取り込み、エクスポートで保管します。 |
[設定値]の太字は初期値です。
接続

|
付番 |
項目 |
設定値 |
内容 |
|---|---|---|---|
|
1 |
クライアントタイムアウト(HTTP) |
30秒 |
クライアントが実行中であることをモバイルサーバーへ通知する時間間隔を設定します。30秒以下を推奨します。 |
|
2 |
UPnP検出を有効にする |
チェック チェックなし |
チェックを付けると、UPnPプロトコルを有効にします。 |
|
3 |
自動ポートマッピングを有効にする |
チェック チェックなし |
チェックを付けると、モバイルサーバーがファイアウォール内にある場合に、ルーターへの自動ポートマッピングを有効にします。 |
|
4 |
スマートコネクトを有効にする |
チェック チェックなし |
モバイルサーバーが正しく設定されたことを、クライアントにログインせずに確認する機能です。 本機では対応していません。(Milestone Care Plusの購入が必要です。) |
|
5 |
カスタムインターネットアクセスの構成 |
チェック チェックなし |
チェックを付けると、UPnPポートマッピングを使用します。 |
|
6 |
HTTP/HTTPS |
― |
カスタムインターネットアクセスする際の接続方法を選択します。 |
|
7 |
IPアドレスまたはホスト名 |
― |
カスタムインターネットアクセスを使用する際の接続先を設定します。 |
|
8 |
デフォルトのアドレスをオフに設定 |
チェック チェックなし |
チェックを付けると、[カスタムIP アドレスまたはホスト名]とモバイルサーバーのデフォルトIPアドレスの接続をオフに設定します。 |
|
9 |
選択するとIPアドレスを動的に取得します |
チェック チェックなし |
IPアドレスが頻繁に変更される場合にチェックを付けます。 |
|
10 |
設定したURLアドレスのみを使用します |
チェック チェックなし |
チェックを付けると、設定したURLアドレスでカスタムインターネット接続をします。 |
|
11 |
サーバーアドレス |
― |
モバイルサーバーと接続しているクライアントのIPアドレスを表示します。 |
|
12 |
― |
― |
スマートコネクトを行なう場合のメール送信に関する設定を行ないます。 本機では対応していません。(Milestone Care Plusの購入が必要です。) |
[設定値]の太字は初期値です。
サーバーステータス

|
付番 |
項目 |
設定値 |
内容 |
|---|---|---|---|
|
1 |
サーバー稼働開始日 |
― |
サーバーが稼働開始した日付が表示されます。 |
|
2 |
CPU使用率 |
― |
CPUの使用率を表示します。 |
|
3 |
外部帯域幅 |
― |
外部帯域幅を表示します。 |
|
4 |
アクティブユーザー |
― |
アクティブユーザーの情報を表示します。 |
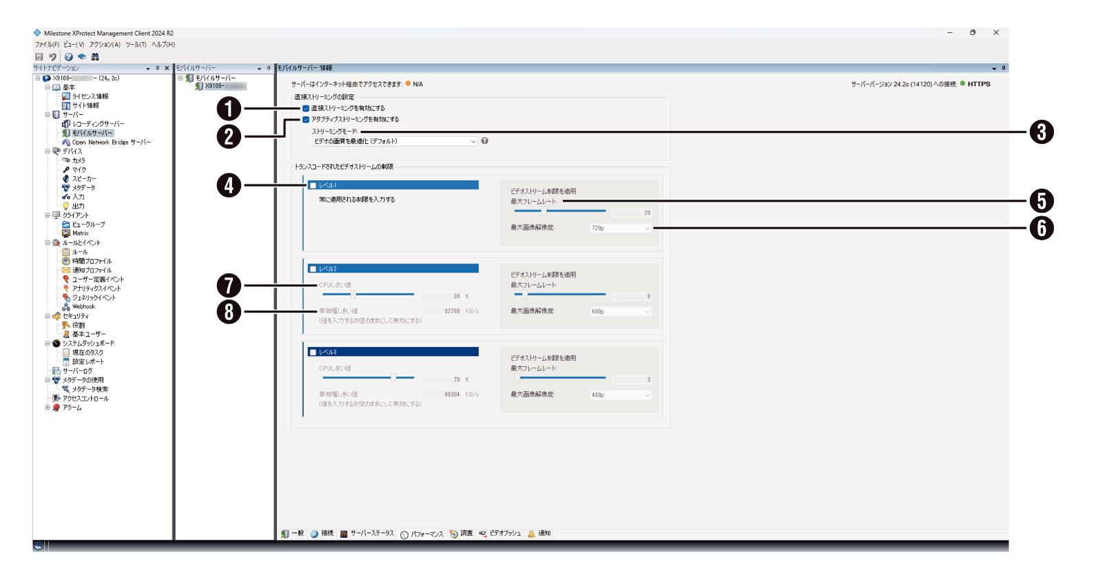
パフォーマンス

|
付番 |
項目 |
設定値 |
内容 |
|---|---|---|---|
|
1 |
直接ストリーミングを有効にする |
チェック チェックなし |
チェックを付けると、直接ストリーミングが有効になります。直接ストリーミングは、H.264コーデック形式の映像をXProtectシステムからクライアントに直接転送するためのビデオストリーミング技術です。XProtect Mobileクライアントでは、H.265コーデックの使用もサポートしています。直接ストリーミングには、トランスコードが不要なため、XProtextにかかる負荷が軽減されます。 |
|
2 |
アダプティブストリーミングを有効にする |
チェック チェックなし |
チェックを付けると、アダプティブストリーミングを有効にします。アダプティブストリーミングは、複数のライブ映像を同じビューで表示する場合に使用するストリーミング方式です。ネットワーク負荷を軽減し、クライアントコンピュータのデコーディング機能とパフォーマンスを向上します。 |
|
3 |
ストリーミングモード |
ビデオの画質を最適化(デフォルト) サーバーパフォーマンスを最適化 低帯域幅での解像度を最適化 |
アダプティブストリーミングを有効にした場合、ストリーミングモードを設定します。 ビデオの画質を最適化(デフォルト):利用可能な最低解像度(要求したものと同等またはそれ以上の解像度)を持つストリームが選択されます。 サーバーパフォーマンスを最適化:要求されたストリームの解像度を低下させた後、使用可能な最低解像度(低下したものと同等またはそれ以上の解像度)を持つストリームが選択されます。 低帯域幅での解像度を最適化:利用可能な最低解像度を持つストリームが選択されます。 |
|
4 |
レベル |
― |
モバイルサーバーが送信するビデオストリームのトランスコードを制限する際に設定します。 レベル1:デフォルトで設定される制限 レベル2/3:CPUと帯域幅が、設定したしきい値を超えた場合の制限 |
|
5 |
最大フレームレート |
― |
モバイルサーバーからクライアントへ送信する最大フレームレートを設定します。 |
|
6 |
最大画像解像度 |
― |
モバイルサーバーからクライアントへ送信する最大画像解像度を設定します。 |
|
7 |
CPUしきい値 |
― |
CPUしきい値を超えると、制限のレベルが切り替わります。 |
|
8 |
帯域幅しきい値 |
― |
帯域幅しきい値を超えると、制限のレベルが切り替わります。 |
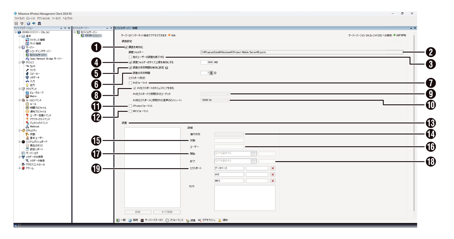
調査

|
付番 |
項目 |
設定値 |
内容 |
|---|---|---|---|
|
1 |
調査を有効化 |
チェック チェックなし |
チェックを付けると、調査を有効にします。 |
|
2 |
調査フォルダー |
C:\ProgramData\Milestone\XProtectMobile Server\Exports |
調査フォルダーを指定します。 |
|
3 |
他のユーザーの調査を表示する |
チェック チェックなし |
チェックを付けると、他のユーザーの調査を表示します。 |
|
4 |
調査フォルダーのサイズ上限を有効にする |
チェック チェックなし |
チェックを付けると、調査フォルダーのサイズ上限を有効にします。サイズ上限を指定します。デフォルトでは2000MBに設定されています。 |
|
5 |
調査の保存期間を有効に設定 |
チェック チェックなし |
チェックを付けると、調査の保存期間が有効になります。有効に設定した場合、保存期間より前に作成された調査は削除されます。 |
|
6 |
調査の保存期間 |
7日 1~365日 |
調査の保存期間を設定します。 |
|
7 |
AVIフォーマット |
チェック チェックなし |
チェックを付けると、AVI形式でエクスポートします。 |
|
8 |
AVIエクスポートのタイムスタンプを含む |
チェック チェックなし |
チェックを付けると、タイムスタンプを入れます。 |
|
9 |
AVIエクスポートで使用されたコーデック |
― |
AVIファイルで使用するコーデックを指定します。 |
|
10 |
AVIエクスポートに使用された音声のビットレート |
8000Hz、11025Hz、12000Hz、16000Hz、22050Hz、24000Hz、32000Hz、44100Hz、48000Hz |
AVIファイルで使用する音声のビットレートを指定します。 |
|
11 |
XProtectフォーマット |
チェック チェックなし |
チェックを付けると、XProtect形式でエクスポートします。 |
|
12 |
MVKフォーマット |
チェック チェックなし |
チェックを付けると、MVK形式でエクスポートします。 |
|
13 |
調査 |
― |
エクスポートファイルの一覧が表示されます。 |
|
14 |
進行状況 |
― |
この項目は上記 で選択したファイルの情報が表示されます。 |
|
15 |
状態 |
― |
|
|
16 |
ユーザー |
― |
|
|
17 |
開始 |
― |
|
|
18 |
終了 |
― |
|
|
19 |
エクスポート |
― |
[設定値]の太字は初期値です。
ビデオプッシュ

|
付番 |
項目 |
設定値 |
内容 |
|---|---|---|---|
|
1 |
ビデオプッシュ |
チェック チェックなし |
チェックを付けると、ビデオプッシュを有効にします。 |
|
2 |
チャンネル数 |
― |
ビデオプッシュで使用できるチャンネル数が表示されます。 |
|
3 |
カメラの検索 |
― |
ビデオプッシュで使用できるカメラを検索します。 |
|
4 |
チャンネルマッピング |
― |
関連するチャンネルの情報が表示されます |
[設定値]の太字は初期値です。
通知

|
付番 |
項目 |
設定値 |
内容 |
|---|---|---|---|
|
1 |
通知 |
チェック チェックなし |
チェックを付けると、通知を有効にします。 |
|
2 |
デバイス登録の管理 |
チェック チェックなし |
チェックを付けると、モバイルサーバーに接続するデバイスとユーザーの情報を保存します。 |
|
3 |
登録されたデバイス |
― |
モバイルサーバーに接続しているデバイスの一覧が表示されます。 |
[設定値]の太字は初期値です。
Open Network Brigeサーバーを設定する
[Open Network Bridge]を右クリックして[新規追加]を選択し、[追加Open Network Brige]ウィンドウからOpen Network Brigeサーバーを登録すると、次の設定が可能になります。

一般
Milestone Open Network BridgeサーバーとONVIFクライアントのための設定を行ないます。
これらの設定が変更された場合、変更を適用するためにMilestone Open Network Bridgeサーバーを再起動する必要があります。

|
付番 |
項目 |
設定値 |
内容 |
|---|---|---|---|
|
1 |
ONVIFポート |
580 |
ONVIFクライアントがMilestone Open Network Bridgeサーバーに接続するためのポートを設定します。 |
|
2 |
RTSPポート |
554 |
RTSPポートのポート番号を設定します。Milestone Open Network Bridgeサーバーは、このポートからONVIFクライアントにRTSPビデオストリームを配信します。 |
|
3 |
WS-Discoveryを有効にします |
チェック チェックなし |
WS-Discoveryによって検索する場合は有効にします。 |
|
4 |
最大保持日数 |
30 |
ONVIFクライアントが映像配信を要求すると、Milestone Open Network BridgeによってONVIFクライアントに提供されるすべてのカメラのデフォルト設定値が情報として送信されます。この設定には、実際のカメラの設定が反映されないため、映像配信には影響しません。 |
|
5 |
1秒当りのフレーム |
5 |
|
|
6 |
幅 |
1920 |
|
|
7 |
高さ |
1080 |
|
|
8 |
ビットレートkbps |
512 |
|
|
9 |
GOPサイズ |
5 |
|
|
10 |
コーデック |
H.264 Baseline Profile, H.264 Main Profile, H.264 High Profile, H.264 Extended Profile |
|
|
11 |
関連するマイクを有効にする |
チェック チェックなし |
|
|
12 |
サンプルレート、kHz |
8 |
|
|
13 |
コーデック |
G.711 AAC |
|
|
14 |
デバイスから構成を使用する |
チェック チェックなし |
❹~⓭で設定された値の代わりに、カメラの実際の設定を使うことができます。 この設定を有効にすると、XProtextシステムとONVIFクライアント間の応答時間が長くなる可能性があります。 |
|
15 |
プライバシーマスクを無視 |
チェック チェックなし |
解除可能なプライバシーマスクが設定された配信映像を表示する場合は、有効にしてください。 ONVIFクライアントで配信映像を表示するためには、プライバシーマスクを解除する権限が必要です。 |
RTSP
Real Time Streaming Protcol設定をします。

|
付番 |
項目 |
設定値 |
内容 |
|---|---|---|---|
|
1 |
録画内のギャップをスキップ |
チェック チェックなし |
クライアントでの録画映像をRTSP再生時に、録画に空白の部分が存在する場合、再生中に除外するかどうか設定します。 |
|
2 |
フレームの繰り返し |
チェック チェックなし |
プレイヤーによっては、フレーム間の間隔が500ミリ秒を超える際に動作不良を起こす場合があります。この設定をすると、個々のフレームが繰り返され、タイムスタンプが調整されるため、映像再生時にフレームが増加しているように見えます。 |
|
3 |
フレーム間の最大時間 |
350 10~1000 |
フレーム間の時間をミリ秒単位で設定します。 |
|
4 |
正規化時刻よりも絶対時刻を優先する |
チェック チェックなし |
RTSPサーバーで、スケーリングまたは正規化された再生ではなく、リアルタイムで使用するために設定をします。 |
|
5 |
コマンドでシーケンスを戻す |
チェック チェックなし |
DESCRIBEコマンドの応答のシーケンス情報を返すかを設定します。 |
|
6 |
戻る最大数 |
10 1~1000 |
クライアントに送信するシーケンスの最大数を設定します。 |
|
7 |
録画の最初または最後から再実行する |
録画の開始 録画の終了 |
シーケンスの検索を開始する位置を設定します。 |
|
8 |
IPアドレス |
239.1.2.3 |
ホストがサブスクライブできるマルチキャストのアドレスを設定します。 |
|
9 |
TTL |
1 0~255 |
データパケットを転送できるルーターの最大数を設定します。 |
|
10 |
AACストリーム用RTPトランスポート |
RFC 6416/MP4A-LATM, RFC 3640/mpeg-generic |
音声データのエンコード形式を示すペイロード形式を設定します。ほとんどのクライアントはRFC6414とRFC 3640の両方をサポートしていますが、音声ストリーミングで問題が発生した場合は、RTPプロトコルを変更してみてください。 |
から選択してください。